Searching...

Found

No results found for ""

liquid pump icon
Liquid

Liquid Flow
Simulation Software

Analyze systems faster and more accurately.
Model simple to complex liquid networks, size and evaluate pumps, identify energy savings, and improve system reliability.

Save up to 80% design time on calculations
Identify and reduce cavitation risk through analysis and simulation
Design cost-effective pipe networks with economic velocity as a criterion
Trusted by 1,000+ engineers worldwide for critical liquid systems
Features

Core Liquid Flow Capabilities

Eliminate guesswork in liquid transport system design.

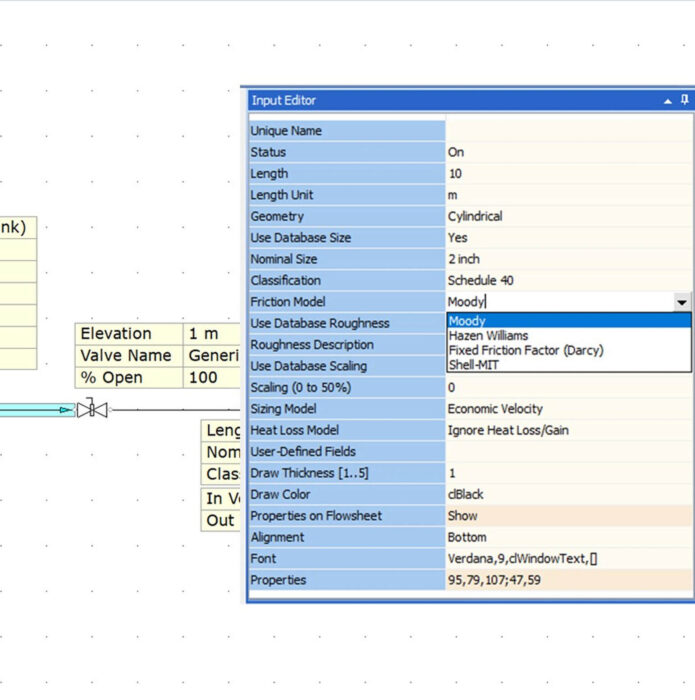
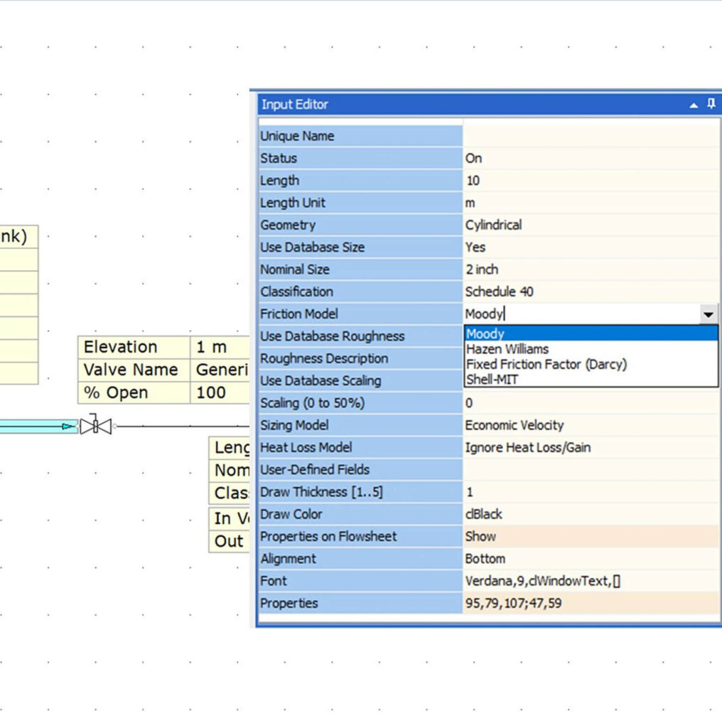
Flexible Friction Loss Methods

Choose from Darcy–Weisbach, Hazen–Williams, Shell–MIT, or fixed friction factor methods.

Pump Analysis

Size new pumps or evaluate manufacturer performance curves against system requirement.

Integrated Thermal Modeling

Simulate the impact of heat loss on fluid flow behavior. Model insulated and buried piping easily.

Aging Infrastructure Modeling

Account for pipe scaling, surface roughness changes, and wear deterioration.

Flow Balancing

Optimize distribution across parallel and branching liquid systems.

Benefits

Why Engineers Choose FluidFlow

FluidFlow provides the technical depth and practical functionality that professional engineers demand for mission-critical liquid flow applications.

pipe sizing icon

Economic Pipe Sizing

using the Generaux Equation.

accuracy icon

Proven Calculation Accuracy

with industry-standard correlations.

usability icon

Superior Usability

with visual networks and fast iteration.

Applications

Industry-Specific Applications

Oil & Energy
Chemical
Pharmaceutical
Marine
Mining
Use Cases

Trusted Across Industries

1,000+ companies across mining, power generation, oil & gas, chemical processing, pharmaceutical, and marine industries rely on FluidFlow for critical liquid system design.

Optimized Pipeline Design Without Pressure Reducing Valves

“By using FluidFlow on this project, we had the ability to size all pipelines without pressure reducing valves as well as balance the flow through all nozzles. Balancing the flow distribution between the nozzles was easy and fast. Using FluidFlow for the design and development of this system allowed us to make significant savings on time.”

deltamartin logo
– Aleksi Aurivuo, Deltamarin
What Sets Us Apart

Advanced Features

system icon

System Optimization Tools

  • Back‑calc analysis to eliminate manual iteration.
  • Multi‑calc for rapid, comprehensive sensitivity analysis
file icon

Professional Integration

  • Reporting to PDF/Excel and PCF import (Beta) integration.
  • Customizable PCF Component Mapping

Experience FluidFlow Today

What’s Included in your Free Trial:

features icon

Full Professional Features

Access to all simulation modules and advanced tools

download icon

14 full days

Plenty of time to test with your real projects

projects icon

Sample Projects Included

Pre-built examples to get you started immediately

chat icon

Live Support During Trial

Get help from our engineering team via chat and email